Am Montag, den 26.11.2012 ist die erste öffentliche Beta von Composite C1 4.0 erschienen.
Ich habe mir das System mal angeschaut und möchte einige der neuen Funktionen hier kurz vorstellen:
Razor und Master-Pages Templates
Syntax-Highlightning in Razor Templates
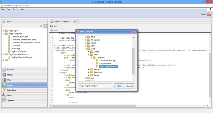
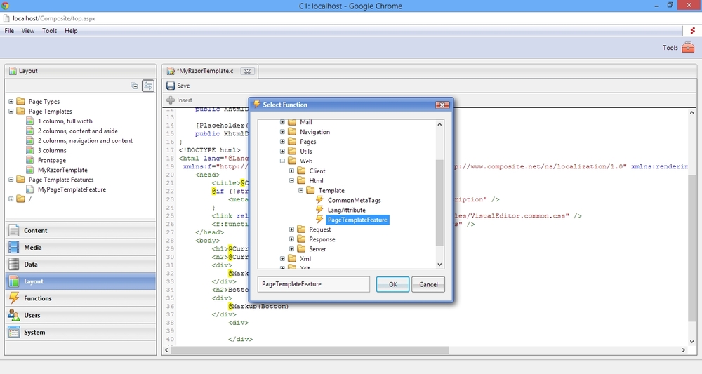
Page Template Features
Razor- und UserControl Funktionen
Kopieren von XSLT-Funktionen
Bildgrößenänderung durch „Ziehen“ im Visual Editor
Spell-Checking im Internet Explorer 10
URLComboBox-Widget für Datentypen
Verwendung des Menütitels als Bezeichnung im Seitenbaum
Neben den hier vorstellten neuen Features gibt es noch eine Reihe weiterer Neuerungen – eine komplette Liste sowie die Möglichkeit zum Download des Systems finden Sie hier.




















Ein Gedanke zu “Composite C1 4.0 Beta 1 – What’s new?”